![]() |
|
![]() |
VIP Task Manager |
![]() |
|
![]() |
VIP Task Manager |
|
Business activity management (BAM) becomes one of the most critical forces transforming a company into a competent and accommodating business. However, managing the company's |BAM and the related resources is an arduous task because of the potentially large number of floating business situations and unpredictable changes in business plans . Business analysis is essential to make such a complex task realizable and feasible. The framework for conducting such an analysis and collecting report will be business activity software (BAS) . This is a powerful, enterprise-wide tool that makes components of company's system flexible and manageable allowing managers to establish plan and to uncover the new potential and opportunities for the constant growth and development. | ||
These four elements show the proper order of how a manager can drive the company. To put it simply, that manager plans, tracks, collects reports and analyzes business activities with purpose to 'refine' and improve them by using the feedback that comes directly from event notifications of business activity software . |
||
Being a propelling force for constant improvement of BAM , business activity software lets audit business processes (and business process management as a whole) and sends event-driven alerts that may initiate activity adjustments. Such an efficient solution is provided by VIP Task Manager. This software can notify employees of new changes in the business activities. The software helps the business activity manager to get an aggregated insight to ongoing processes and task workflows that are run in the business activity system . |
||
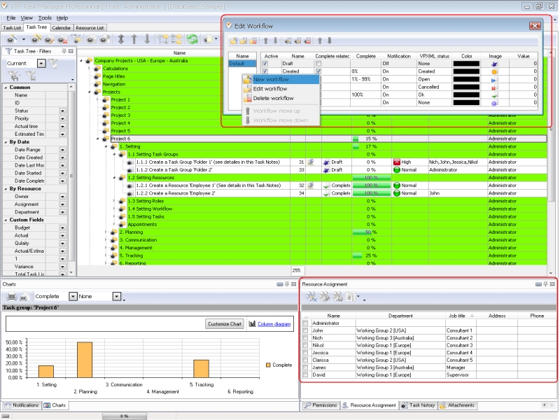
VIP Task Manager is a client-server software solution for managing tasks, processes and projects in a company. It provides real time collaboration and solutions to trigger, manage, monitor, report and analyze tasks within processes and projects. VIP Task Manager lets you propel your business by helping draw the plan , track the business activities, collect the report , and conduct business activity analysis . Read also a new article about process management - project management client-server software for Windows |
||
![]() |
|
![]() |
VIP Task Manager |





Play Demo
Play Demo