|
Plan partnership strategy
Increasingly, organizations involved in overseas relations aim to work together in international arena to meet common goals and realize individual needs. There is an encouragement from the company management to work in a beneficial partnership, as better business results cannot be attained through the efforts of a single company alone. |

Play Demo
|
The official representative should consider management issues of partnership building. He should plan the risks and benefits of any partnership and consider whether the partnership contributes towards the company benefits and meets its objectives. The partnership planning process can be divided into several parts which the official representative of the overseas department develops and then the department head confirms. While outlining the partnership strategy, the representative officer considers the following sections:
- Accountability. This is about determining how partners share contribution to better performance and responsibilities if things go wrong
- Organisations and communication. This section defines the channels of communication and how partners will work together to attain shared goals and how they will keep each other informed
- Budget and resources. Partners determine how budgets will be merged or how individual company's spending will be aligned to partnership goals
- Risk and reward sharing. The official representative assesses the contributions of each partner to complex outcomes and discusses how the risk will be shared
- Individual organisational objectives. The representative officer identifies where these objectives overlap or are in conflict with partnership goals.
In VIP Task Manager the strategy sections can be created as the Task Groups in Task Tree view. In parent task group 'Partnership strategy' the representative officer can create such sub-groups as 'Accountability', 'Organisations and communication', and others. In the sub-groups there can be added lists of tasks which the representative officer needs to complete by negotiating and discussing the strategy with potential partners.
Confirm and implement partnership strategy
When the partnership strategy was outlined, it should be examined and verified by the overseas department manager. The principles of good partnership management and negotiations practice should be implemented in this strategy, and the overseas department head needs to be sure that the strategy is in line with corporate objectives. In VIP Task Manager the department head can oversee the strategy and related tasks. He can check attached documents, left comments and assigned resources. The department manager can use 'Due date' column and 'Status' column to track real progress of the strategy implementation. If some issues or disputable questions are arisen during negotiations with partners, the representative officer can use Comments Panel in Task List view to notify the department head of the difficulties.VIP Task Manager allows to prioritize tasks, so that the strategy implementation can be optimized and resources can be properly allocated to complete the most important tasks first of all.
|
Report partnership strategy
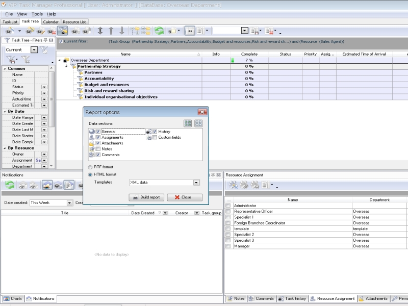
Task report is a short paper intended as a supporting document to be used on department meetings and presentation in order to summarize the department work in the field of partnership management. The representative officer can useVIP Task Manager to create task reports and show the department manager the work done.VIP Task Manager allows to build HTML format which includes such information as task names, due dates, job start and finish time, assigned employees, history of changes, and other useful information. The department manager can use such reports to analyze jobs done and track employee performance.
- Overseas Department Staff
- Overseas department functions and workflow
- >> Negotiations and partnership management
- Export and import operations support
- Foreign branches management
|
 |
|
|