Keeping of daily diary is a sign of a good life-organizing culture, because a habit to keep a diary means that you are really attentive and careful with your time and experience. Daily diary of activities allows you to monitor your time, thoughts, emotions, experience and to analyze issues to avoid them in future. There is no need to be very scrupulous when you keep a diary, but it is useful to conduct some kind of a book where you can briefly note down your ideas and observations to study them later. If you want to know how your time is spent, you can conduct a daily diary of activities where you can keep records on every professional and personal activity that you do during daytime in order to optimize your agenda or lifestyle. In a field of professional activities it is very advisable to keep a diary of working time, so you can disclose time-wasting activities, distractions and detours in order to get more productive. There are a lot of tools that can be used for conducting daily diary of different business and personal activities, for example to keep training diary of staff members, or to keep company log-book.
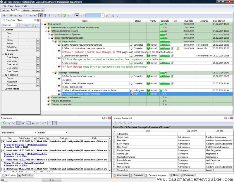
VIP Task Manager is teamwork task and time management software that can be used as a daily diary of your individual and team activities. This product allows keeping records on work and professional agenda performance, monitoring time and making notes regarding your tasks, so this product can be simultaneously used as project analysis journal and HR training diary. You are able to use a free diary tool trial during 30 days.
VIP Organizer is individual task list manager that allows you to plan tasks, set priorities and manage checklists. With a help of this product you can keep daily diary of your activities and observations as you are able to keep a diary records in notepad sections of tasks. For example you can use this software as your fitness training diary for printing out training programs and to-do's. You are able to use a free diary tool trial during 30 days.
To keep records on your activities you should:
- start you daily diary application
- plan your tasks
- use attribute "Date Started" to see when task was actually started
- use attribute "Date Completed" to see when task was actually completed
- use Notes and Comments panels to record your observations and details
See also:
Keep your staff aware of what is going on in the company![]() |
|
![]() |
VIP Task Manager |





