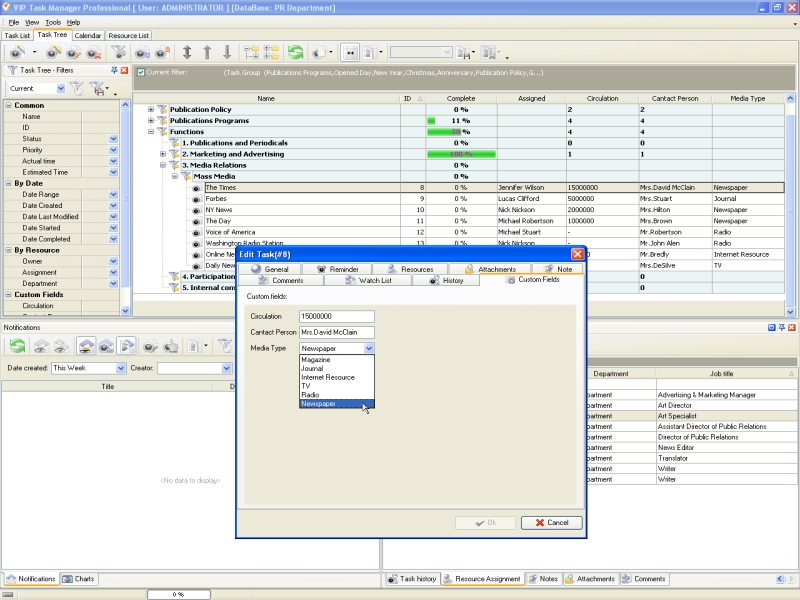
Database for mass media
Formation of media relations begins with creation of mass media database which includes maximum quantity of media resources valuable for the company. For example, an industrial enterprise is interested in such media resources as specific industry mass media, business mass media, Government mass media, and specific Internet resources. The main criterion for choosing mass media is its target audience. Skilled PR manager knows about the chosen mass media almost all – target audience, publishing frequency, circulation, names of editors and observers, names of headings, and more. The database for mass media resources should be supported and updated constantly in order to set relationship with mass-media effectively. VIP Task Manager allows to create such a database by using task groups and tasks. PR managers can use custom fields to specify parameters for the mass media database. For example, he can add such task columns as "Media Type", "Circulation" and "Contact Person". In the database each media is a task assigned to an employee of PR Department. This employee is responsible for negotiations and relations with the media resource
|
|
Writing press releases
After the mass media database was created, it is necessary to draw up the plan for the media relations. It can include: writing press releases, organization of actions for mass-media, joint projects with the mass-media , special events etc. Press releases are sent to mass media according to plan of news releases (news should be planned in advance - half a year and even a year forward). The average monthly quantity of releases is 2-3 releases, however it depends on peculiarity of the company . As release is a standard document , Assistant Director of Public Relations defines the rules and standards for its composing . He can use VIP Task Manager to share the rules and standards between writers and translators. For example, in the task groups "Releases" he can add a list of tasks which describes how to write a releases, what sources can be used, what deadlines etc. There can be also created a checklist or action list for composing standard releases.
Monitoring publications in mass media
After dispatch of each release at the end of each month is completed, PR Department conducts monitoring and tracking of all publications appeared in mass media. Assistant Director of Public Relations tracks whether planned releases, publications and programs were issued in periodicals (journals, newspapers, magazines) and shown on TV. Once a release is issued, Assistant Director of Public Relations can go to the mass media database and set status "Issued" or "Shown" for the task of appropriate mass media. At the end of the month all tasks with status "Issued" can be moved to the folder "Archive of publications" stored in archive mode of VIP Task Manager. T he software allows to retrieve tasks from the archive mode any time.
Reporting events
There is a wide range of events PR Department can organize for mass media: press-conferences, briefings, interviews etc. The type of events is chosen depending on defined goals and desired efficiency. In one case it is better to organize a visit of journalists to production. In other case it can be a press-conference with participation of top management of the company and government officers. |
At least, it is necessary to conduct two events for mass media a year. After a public event has been over, PR Department makes reports and writes reviews. By using VIP Task Manager, Assistant Director of Public Relations can build reports in text or HTML view. He can create a new task "Report on event" and attach various materials, such as report such as documents, the list of journalists, copies of publications and photos.
|
 |
|