![]() |
VIP Task Manager is meant for better team collaboration. The software allows to share tasks and make changes in real time, get notifications on task changes, leave comments, and send tasks by email. | |
|
Notifying resources Each time when employee of the transportation company creates or edits a task, VIP Task Manager can automatically notify resources by sending notifications. In order to receive task notifications, the employee (resource) should be assigned as supervisor of the task. Supervisor setting can be tuned up in task parameter "Watch List". There are listed all available resources. For example, Sales Agent needs to know if transportation of purchase order was arranged. He is not responsible for the transportation arrangement, however, he is interested in getting the related information in time. The task "4.Arranging transportation" is assigned to Forwarding Agent and Sales Agent is assigned supervisor of the task. Once the task is accomplished, Forwarding Agent sets task status "Completed", and the system sends notification to the Sales Agent. . |
||
![]() |
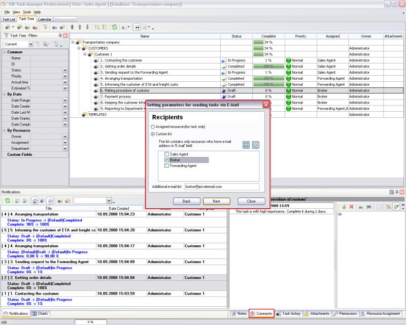
Task by email In VIP Task Manager each task can be sent to the employee's email box. It can be useful if, for example, Broker is not in the office and does not have access to the company database. However VIP task Manager allows to send tasks to Broker's email address. Broker can use his mobile phone and receive task list sent by VIP Task Manager. Note that before sending tasks by email you need to set SMTP settings in Database Manager. | |
|
Commenting Task Besides task attribute "Notes", VIP Task Manager allows to leave comments and make task more specified. Comments are the way to emphasize task low importance or vice versa to switch attention of the employee to more urgent tasks. In such a way Managers can manage subordinates task performance. Once comments are left by an employee, they cannot be erased or deleted. VIP Task Manager stores all records of comments. |
||
|
||
![]() |
|
![]() |
VIP Task Manager |





