Use of task notes Activity of training agency often requires different kinds of documents for most of the tasks, for instance, instructions that the training manager gives to trainers to expound tasks to them.VIP Task Manager allows to specify these instructions in the form of notes. Task notes are a special section of a task, and the trainers can easily read notes through Notes Panel. At the same time, the notes section can be applied to quick reporting (trainers can write short reports in it, so that the training manager will read the reports after execution of a certain task) and to saving of text information that concerns the tasks (e.g., e-mail correspondence, training course descriptions, customer address, etc.). |
![]() |
|
Use of task attachment |
||
![]() |
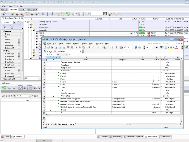
Exporting task list view into Excel file A great number of companies use Microsoft Excel as this software allows to make calculations, create tables, and many other features. Training agencies may also use MS Excel, for example, to create estimates or compose a list of training programmes. The possibility to gather task management system with MS Excel brings more benefits to training agency. |
|
In this context the idea to export task list view from VIP Task Manager into MS Excel sheets will give extra advantages to the training agency staff members. For example, the training manger can export to-do lists contained in the task group 'Business Training' in order to use these data in activity tracking and analyzing. To export task list view from VIP Task Manager into Excel, there is option "Export View To Excel".VIP Task Manager exports the tasks with all active and shown columns, so if needed, the training manager can export a part of the task list (e.g., only outstanding tasks or tasks modified today) and also use Filter Bar to hide unnecessary tasks. |
![]() |
|
|
||
![]() |
|
![]() |
VIP Task Manager |






